Organization - creation


  • Gathering of the documentation/data
  • Structural definition
  • Narrative definition

The creation of a new Organization begins with a "basis for creation" regular/enriched email message/notification with the topic "New Organization":

    • regular/enriched email message with an attachment "Decision to introduce a new Organization".
    • enriched email notification automatically sent after the creation of the new Substance
    • enriched email notification sent during the creation of the Marketed Substance Production Chain
    • enriched email notification sent from the Enriched Email Client to create a new contact/Organization

    Other entity definition documents that may be necessary for the structural and narrative definition of an Organization are:

    • Chamber of Commerce Certificate or similar document
      annex-3-org
    • Manufacturing Authorization
      annex-6-org
    • Qualification for Small-Medium-Enterprise (SME) Status
      annex-7-org
    • Good Manufacturing Practice (GxP) Certificate
      annex-9-org
    • Good Distribution Practice (GDP)
      annex-9-org
    • Good Laboratory Practice (GLP) Certificate

    Gathering of the documentation/data


    Gathering of documentation and necessary data for the structural and narrative definition of a new Organization can be done in advance, before the beginning of structural definition and subsequently when the Organization has become a topic in the enriched email correspondence.

    Before the beginning of the structural definition

    Gathering of documentation related to the creation of a new Organization is a process that can begin before the receipt of the "basis for creation"  enriched email and subsequent beginning of the structural definition. During that period database record for the new Organization and directory tree of replacement narrative files does not exists in the eCTD Integrated Information System and the only topic that can be used in the correspondence is "New Organization". Attached documents are classified and uploaded to the Corporate Documentation Cloud but they are not linked with the Organization that is being created. Nevertheless, linking of all correspondence to the newly created Organization is essential and it can be done when the structural definition is started.

    After the beginning of the structural definition

    The cmc entity person begins the process of  Organization structural definition right after receiving the "basis for creation" enriched email. When selecting a "basis for creation" enriched email on the "correspondence" sub-application form, all related correspondence previously received relating to the Organization being created should also be selected.

    During the insertion of the record into the eCTD Integrated Information System a core sequence and a directory tree of replacement files are generated and the newly defined Organization automatically becomes the topic of the "basis for creation" enriched email and all selected previously received enriched emails. 

    That can be seen when inserting additional data on the "correspondence" sub-application form.

    Previously received attachments/documents have to be manually assigned to the corresponding replacement files using the application form "Corporate Entity creation / Organization / Narrative data". The process is explained in the narrative definition section.

    All correspondence from then on should be conducted using enriched email messages and the newly-created Organization as the topic.

    During the subsequent correspondence and classification of the attachment(s), attached document(s) are automatically uploaded to the Corporate Documentation Cloud and assigned to the appropriate replacement files.


    Structural definition


    In order to create and structurally define an Organization following business processes must be performed in the following order:

    1. Generation/receipt of a "basis for creation" regular/enriched email
    2. Selection of one "basis for creation" enriched email message and related correspondence on the sub-application form "Correspondence" of the application form "Corporate Entity creation / Organization / Structural Data".
    3. Definition of general structural data of the Organization
    4. Definition of the Organization's contact persons
    5. Definition of GxP structural data of the Organization
    6. Completion of the structural definition
      1. Complete structural definition during the first session
      2. Complete structural definition in several sessions

    1. Generation/receipt of a "basis for creation" regular/enriched email

    The regular/enriched email message with the attachment "Decision to introduce a new Organization" sent by a corporate person with the appropriate authority to the high-level cmc entity person. The regular email message must be registered by the recipient.

    The enriched email notification automatically sent to the high-level cmc entity person when the new Organization has to be introduced:

    • the first distributor for the newly introduced Substance
    • the manufacturing Organization necessary to define the Marketed Substance - Production Chain
    • the manufacturing organization necessary to define the Medicinal Product - Preparation Production Chain.

    If necessary, additional correspondence using the "New Organization" topic and subtopic "related correspondence" can be made in order to clarify certain details. When all details are clarified, the structural definition process can be started by choosing the menu item "Corporate Entity creation / Organization / Structural Data" on the "Corporate Entities" application module.

    2. Selection of one "basis for creation" enriched email message and related correspondence

    To create a new Organization, first, using the "Correspondence" sub-application form, a received "basis for creation" enriched email relevant to the new Organization being created must be selected from the non-processed correspondence documents. In addition, all enriched email messages classified as "related correspondence" pertaining to the same new Organization, should also be selected in order to properly establish entity creation correspondence environment.

    3. Definition of general structural data of the Organization

    The structural data of an Organization are defined using:

    • free text fields for "Full name", "Short name" and "Alternative name"
    • free text fields for "Address1", "Address1", "Address1", "Address1", "County", "State", "Zip code", "email", and "webpage"
    • predefined List of Values (LoV) for Cities and Countries
    • selection block for "Type of organizational unit"
    • List of Values for a designated cmc entity person
    • free text fields for "ORG-ID", "LOC-ID", "D.U.N.S. No.", and "Eudra GMDP"
    • selection block for "Legal position" with three options related to Corporation
      • Legal position within the Corporation with LoV "Superior Legal Entity"
      • Legal position with the Corporation with LoV  "Legally connected Corporate Entity"
      • Not legally connected with selection block

    Mandatory fields required for the insertion of a record into the eCTD Integral Information System are denoted with (*).

    Free text fields

    List of Values (LoV) for Cities and Countries

    Selection block for "Type of organizational unit"

    List of Values (LoV) for designated cmc entity person

    Selection block for "Type of organization"

    Selection block for "Legal position" with LoV-s  "Legally connected Corporate Entity" and

    "Superior Corporate Entity"

    When the minimal structural data set criterion is met and the Organization is introduced into the eCTD Integrated Information System, a core sequence, directory tree of replacement narrative files, and a enriched email notification to the designated cmc entity person are generated.

    During subsequent correspondence and classification of attachment, the attached document(s) are automatically uploaded to the Corporate Documentation Cloud and assigned to the appropriate replacement narrative files.

    4. Definition of the Organization's contact persons

    Contacts persons of the Organization are defined on the sub-application form that is activated by clicking the button "New/Edit Contact person".

    First general data are entered in the free text fields and eCTD dir/file name is automatically generated to uniquely identify contact person CV.

    Areas of expertise of the contact person are defined using LoV with pre-defined business functions, disciplines and sub-disciplines. The contact person is always the top level/main person of the business function of the given Organization, so their superior corporate managers are always from other Organizations of that corporation. In this way, the separate corporate hierarchical structures of corporation business functions and disciplines are defined, which do not depend on the functional hierarchical structure of corporate organizations. Each contact person may have several areas of expertise and may have a separate superior corporate manager for each.

    The internal hierarchical structure of functional organizational units of each Organization with business functions, disciplines and sub-disciplines is defined in the Human Resources application module which can be added to the eCTD Integrated Information System upon request.

    5. Definition of GxP structural data of the Organization

    The definition of GxP structural data of an Organization is sectioned in three parts:

    • Definition of GMP structural data of Medicinal Product manufacturer
    • Definition of structural data of GDP of the distribution organization
    • Definition of structural data of GMP of the Active Product Ingredient (API) manufacturer 

    5.1. Definition of GMP structural data for the Medicinal Products manufacturing Organization

    By selecting GMPC in the "Type of Certificate" selection block, general data from the "Good Manufacturing Practice Certificate" such as :

    • Certificate Number
    • Inspection and Expiry date
    • Competent Authority that issued the Certificate

    can be specified.

    Certificate can be found and open  in the "Correspondence" sub-application form as one of the collected entity definition documents.

    In the block "Manufacturing Operations" all operations from the "Good Manufacturing Practice Certificate" of the Organization can be selected from the LoV. These Manufacturing Operations are interrelated with the Functions/Manufacturing Operations on the application form "Medicinal Product Preparation Production Chain" which are used, among other things, to automatically fill in the eCTD electronic Application Form (eAF).

    For each "Manufacturing Operation" a unique " var synonym" is defined which is used to denote replacement files where the design space of the corresponding manufacturer's operation is described.

    These files are placed in the "common area" of the Corporate Documentation Cloud and are automatically used to generate submissions whenever that manufacturer participates in the manufacturing process performing some of the listed manufacturing operations.

    5.2. Definition of GDP structural data for the Medicinal Products distribution Organization

    By selecting GDPC in the "Type of Certificate" selection block, general data from the "Good Manufacturing Practice Certificate" such as :

    • Certificate Number
    • Inspection and Expiry date
    • Competent Authority that issued the Certificate

    can be specified.

    Certificate can be found and open  in the "Correspondence" sub-application form as one of the collected entity definition documents.

    In the block "Manufacturing Operations" all operations from the "Good Distribution Practice Certificate" of the Organization can be selected from the LoV. These manufacturing operations are interrelated with the functions/manufacturing operations on the application form "Medicinal Product Preparation Production Chain" which are used, among other things, to generate the eCTD electronic Application Form (eAF).

    For each "manufacturing operation" a unique " var synonym" is defined which is used to denote replacement files where the design space of the corresponding distributor's operation is described.

     

    These files are placed in the "common area" of the Corporate Documentation Cloud and are automatically used to generate  initial submissions whenever that distributor participates in the distributing process. 

    5.3 Definition of GMP structural data for the API distribution/importation/manufacturing  Organization

    By selecting GMDPC for API in the "Type of Certificate" selection block, general data from the "Good Manufacturing and Distribution Practice for API Certificate" such as :

    • Certificate Number
    • Inspection and Expiry date
    • Competent Authority that issued the Certificate

    can be specified.

    Certificate can be found and open  in the "Correspondence" sub-application form as one of the collected entity definition documents.

    In separate blocs for "Manufacturing of Substances", "Distribution of Substances" and "Importation of Substances" relevant Substances that are manufactured , distributed and imported by the Organization can be specified. Only Substances that are of interest to the Corporation can be specified to avoid the importation of unnecessary data.

    In the block "Manufacturing Operations" all operations from the "Good Manufacturing and Distribution Practice for API Certificate" of the Organization can be selected from the LoV. These manufacturing operations are interrelated with the functions/manufacturing operations on the application form "Substance Production Chain" which are used, among other things, to generate the eCTD electronic Application Form (eAF).

    For each "Manufacturing Operation" a unique " var synonym" is defined which is used to denote replacement files where the design space of the corresponding distributor's operation is described. These files are placed in the "common area" of the Corporate Documentation Cloud and are automatically used to generate  initial submissions whenever that distributor participates in the distributing process. 

    6. Completion of the structural definition

    The structural definition process can be completed in two ways:

    1. In one instance/session when all structural data are defined
    2. in several instances/sessions where
      1. in the first session only minimal data set and maybe some of the additional data are defined
      2. in the  next session(s) remaining additional data are defined

    Upon completion of the structural definition process, the Organization is assigned the status "completely structurally defined".

    At the end of the last session, if the Organization has a GDP certificate for the distribution of substances, the enriched email notifications are automatically sent for each substance on the distribution list to the Organization's designated cmc entity person.

    Each notification contains information that a new Marketed Substance entity has to be created for each of the Substances in the Organization's substance distribution list.

    6.1 Complete structural definition during the first session

    The minimal data set denoted with (*) is prerequisite for the insertion of the record into the eCTD Integrated information System.

    If the minimal data set requirement is met, then confirmation of the complete structural definition is prompted. If the complete structural definition is confirmed the record is inserted into the database of the eCTD Integrated Information System with the status "completely structurally defined" with the ability to be used to define corporate entities of the higher level.

    At the insert  of the record, a core sequencedirectory tree of replacement narrative files required to completely narratively define the Organization is generated and the designated cmc entity person is notified with an enriched email notification.

    6.2 Complete structural definition in several sessions

    In the first session only the minimal data set and maybe some additional data are defined. At the end of the session, confirmation of the complete structural definition is prompted. If the answer is negative, the record is inserted and the status of the entity is set to "incompletely defined"

    At the insert of the record, a core sequence, directory tree of replacement narrative files, and an enriched email notification to the designated cmc entity person are generated.

    Additional data can be added on the same application form by clicking on the "Additional data" button and selecting the required Organization from the LOV of incompletely defined Organizations. Previous enriched emails related to the selected Organization can be seen on the "correspondence" sub-application form.

    The structural definition is completed when a positive response is given to the prompt for a complete structural definition.

    The Organization is assigned the status "completely structurally defined" with the ability to be used to define corporate entities of the higher level.


    Narrative definition


    The designated cmc entity person is responsible for the complete narrative definition of the Organization.

    The eCTD documents can be either:

    • created by the designated cmc entity person and manually uploaded to the Corporate Documentation Cloud or
    • collected from related Business Partners via email correspondence and automatically uploaded to the Corporate Documentation Cloud during the enriched email processing of the Business Partner's regular email messages

    Therefore, in order to narratively define an Organization following business processes must be performed:

    1. Creation of eCTD documents and manual uploading to the Corporate Documentation Cloud
      and/or
    2. Collection of eCTD documents via email correspondence and automatic uploading to the Corporate Documentation Cloud
    3. Completion of the process

    1. Creation of narrative eCTD documents

    Using any regular text processor eCTD documents have to be created and pdf files generated for uploading to the Corporate Documentation Cloud. If required, the process of verification by a senior manager can be included upon request.

    2. Uploading of the eCTD document files

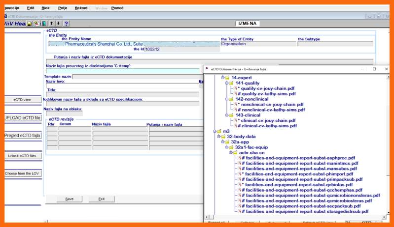
    The process is initiated by choosing the menu item "Corporate Entity creation / Organization / Narrative Data" on the "Corporate Entities" application module.

    At the beginning, the LoV of incompletely narratively defined Organizations is displayed.

    By double clicking on the required Organization, the directory tree with the replacement files is displayed.

    By double clicking the file to be replaced, template file path is selected in the box "xxxx" and directory tree window with replacement files can be closed.

    Double clicking on the "files for uploading" field opens a "File selection" window on the local workstation.

    By double clicking on the file to be uploaded, the file is selected and the "File selection" window is closed.

    By clicking on the "Upload eCTD file" button, the file is uploaded to the Corporate Documentation Cloud.

    By clicking the "View eCTD file" button, the file can be open for review.

    3. Completion of the process

    When all the presented replacement files in the directory tree are replaced with written eCTD files, the process ends automatically and the Organization is set to be "completely structurally and narratively defined"